Mashcom appeals Prepay and Postpay Audit Appeals RAC services, MAC services Stop recoupment appeal letters Postpay audit appeals Audit Appeals letters

We take care of your
Prepay and Postpay Audit Appeals

Audit appeals Demand Letters QIC Letters ALJ Letters

How it works

Proceeding with appeal requests

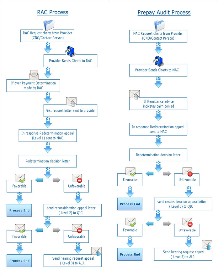
Medicare Administrative Contractor (MAC): Once you get the Remittance Advice (RA) from the Carrier, you have 120 days to file an appeal. This is "Redetermination". However you can avoid the recoupment process only if you file an appeal within 30 days from the date of receipt of remittance advice. In case overpayment is upheld at this level, within 180 days you can appeal for the Level 2(QIC).

Level 1: Fiscal intermediary contractors (Demand): FI issues a demand letter to the beneficiary regarding overpayment. You have to respond to the FI within 30 days to stop the recoupment process. In order to place an appeal, you have 120 days to file an appeal. After you send your appeal, FI takes 60 days to review and give the decision. If the decision is unfavorable at this level, then you have 180 days to file an appeal to Level 2(QIC).

Level 2: Qualified Independent Contractor (QIC): At this level you are filing an appeal to QIC which is nothing but reconsiderations. You have 180 days to file an appeal to Level 2(QIC), but again must file an appeal within 60 days to avoid recoupment action. These reconsiderations are handled by QIC's. QIC takes 60 days to review and give the decision. If the decision is unfavorable you have 60 days to appeal to Level 3(ALJ).

Level 3: Hearings before an Administrative Law Judge (ALJ): At this level 3, Administrative law judge will review your case and give the decision.



RAC and Prepay audit process